
Page 2 Quick Start Guide – VideoEdge 2U NVR © 2018 Tyco Security Products. All Rights Reserved.
Document #: 8200-1587-12 A0
SYSTEM SETUP (Note: VideoEdge OS, VideoEdge APP, and 60-Day Temporary License are pre-installed from the factory)
LOCAL ACCESS: To access the VideoEdge locally (at the recorder), complete the following steps (Steps 09 &
10). You must log into the VideoEdge Operating System with valid credentials before you can
log into the VideoEdge Admin Interface:
Step 09:Log into the VideoEdge Operating System with valid Username and Password:
Default Username = VideoEdge Default Password = VideoEdge
Step 10:On the VideoEdge desktop, double-click the VideoEdge Administrator shortcut to launch the
VideoEdge Admin Interface. Log into the VideoEdge Application with a valid Username and Password:
Default VideoEdge Username = admin Default VideoEdge Password = admin
==============================================================================================
REMOTE ACCESS: To access the VideoEdge remotely from a separate networked client PC, complete the
following steps (Steps 11 & 12):
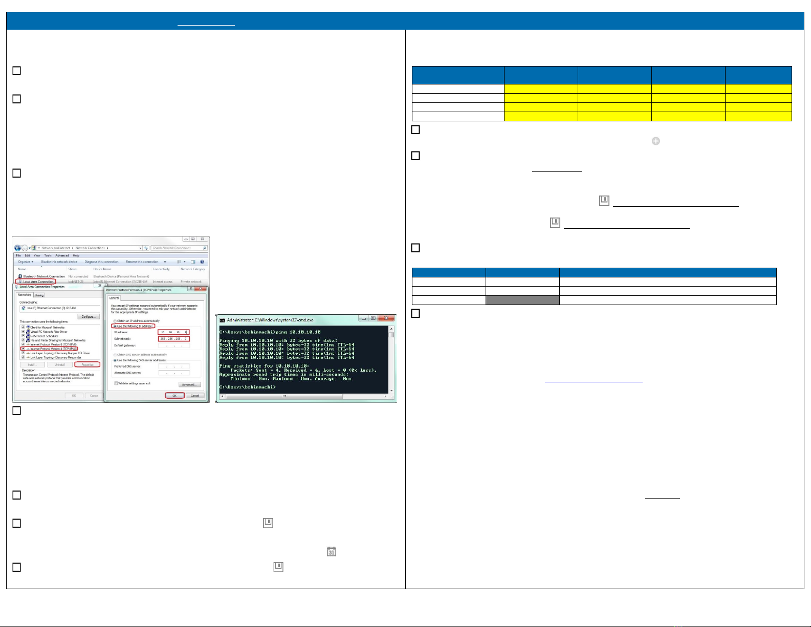
Step 11:Configure the client PC to be on the same network as VideoEdge:
1. If both are on the Corporate Network with a DHCP server, then go to Step 12.
2. If both are connected to a switch with no DHCP server, complete the following steps:
a. Assign client PC a static (e.g. IP address = 10.10.10.1 and Subnet mask = 255.255.255.0) so it will be on
the same network as VideoEdge (Default = 10.10.10.10 / 255.255.255.0).
b. Confirm changes by trying to successfully “ping” the IP address of VideoEdge.
Step 12:Launch a web browser and enter the IP address of the VideoEdge to access the VideoEdge Admin
Interface. Log into the VideoEdge Application with a valid Username and Password:
Default VideoEdge Username = admin Default VideoEdge Password = admin
==============================================================================================
LOCAL & REMOTE ACCESS: When you log into VideoEdge for the first time, you must use the VideoEdge Setup
Wizard to configure the VideoEdge. After you complete the configuration process ,
you can use the VideoEdge:
Step 13: On the Welcome page, select the language from the drop-down menu, and then click Continue.
Default Language = English
Step 14:On the System Info page, configure settings as required, click , and then click Continue.
Default Hostname = VideoEdge Default Location = New York
Default Motion Metadata = Enabled Default Current Date/Time (Enter or click on calendar icon)
Step 15: On the LAN Interface page, configure the required settings, click , and then click Continue.
1. Change eth1 LAN2 (#14 port), and if used,eth2 LAN3 (#15 port) and eth3 LAN4 (#16 port) from default
NONE to STATIC and set the valid/unique IP address.
Note: Default Gateway is not required unless access to devices on other networks is required.
Settings
(*Default w/o DHCP Server)
eth0 ( #12 port)
“Corporate Network”
eth1 (#14 port)
“Camera Network”
eth2 (#15 port)
“Storage Network”
Show Visible Port Indicator
Step 16: On the Discovered Device page, review list of discovered devices. Select the check boxes for any
devices that you want to add to the VideoEdge, then click . Click Continue.
Step 17: On the System Password page, if you want to change the default system root password and
VideoEdge password (recommended), then complete the following steps:
1. Click the Set system passwords check box.
2. Enter the current VideoEdge password (Default = VideoEdge). Enter the new password in the New
Password and Confirm Password fields. Click . Save the information in a secure place.
3. Enter the current root password (Default = root). Enter the new password in the New Password and
Confirm Password fields. Click . Save the information in a secure place.
4. Click Continue.
Step 18: On the Summary page, if everything was completed successfully, then a Congratulations! message will
be presented along with the following options:
Description of Each Button
Goes back to previous page.
Launch the VideoEdge Administrator Web GUI for configuration.
Launch the VideoEdge Client application for using VideoEdge locally.
Step 19:Apply a Permanent license to the VideoEdge before the VideoEdge temporary license expires in 60-
days. If you want to apply a Centralized license to the VideoEdge, refer to the VideoEdge NVR
Installation and User Guide.
1. Log in to the VideoEdge Administration Interface.
2. Select System, then select Licensing.
3. Click Generate Host ID, and then choose a location to save the VideoEdgeNVRHostID.txt file.
4. Open a new browser tab, go to www.americandynamics.net, and then log in to the website.
5. Select Products, then select Register a Product, and then select VideoEdge.
6. Select American Dynamics from the Brand list, select VideoEdge from the Product list, and then click Next.
7. Review the Personal Data Processing Consent pop-up, and then click I consent and confirm.
8. On the AD registration page, complete required fields and click Submit.
9. When you receive the VideoEdge license file, save the file to your local hard drive.
10.On VideoEdge Admin interface, open the Licensing page. Select Permanent License, and then click Choose
File to select the saved VideoEdge license file, and then click Apply Permanent License to apply the license
the VideoEdge recorder.
READY TO USE: VideoEdge Recorder is now successfully setup, licensed and ready to use:
Local Client: Launch VideoEdge Client application (free) from the VideoEdge Recorder
Remote Thick Client: Launch victor Unified Client application (purchased)
Remote Thin Client: Launch browser and go to (10.10.10.10/victorWeb) for integrated victor Web LT (free)
Remote Mobile Client: Install VideoEdge GO (free iOS or Android) if Corporate network has WiFi access
ADDITIONAL RESOURCES: For more details, refer to the User Manual (same version as VideoEdge software).
Technical Support: North America: video-support@tycosp.com 1-800-507-6268 or 1-561-912-6259 (x2 x1)
EMEA: video-support@tycoint.com +800-2255-8926
SSA Sales: World Wide: tspssa@tycoint.com