5.3 Installation and Setting
Step 1: Prepare a SIM card
Please ensure that SIM card has enough money and support voice calls and short messages, confirm the lock
code of SIM card had already turnoff. If you want to use the function of receiving position via SMS when you
call, please also confirm that SIM card support caller Identification
Step 2: Charging the tracker
Please charge device at least 8 hours at the first time, the red light is always on when charging, when tracker
finish charging, red light turn off and green light turn on.
Step 3: Insert SIM card
M588L will be auto-power on after you insert SIM card, auto-power off after you take out SIM card. For the
setting of first time, we suggest to power on it at open field in order to help it located quickly.
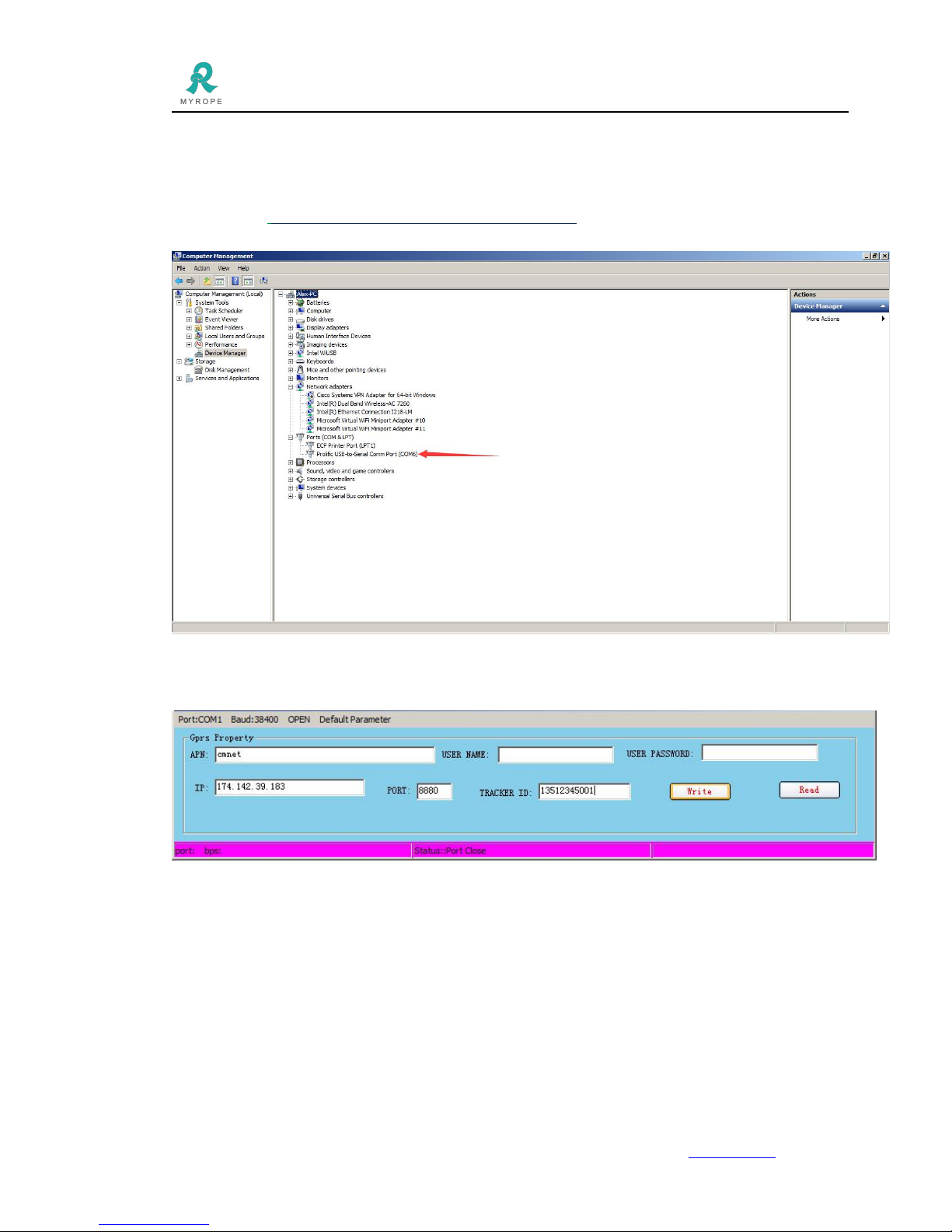
Step 4: Set up tracker online
●Set device online by SMS Massage:
After create vehicle information on software , if the device SIM card support massage function ,please use the
SMS command to setting device online (as the form show) device is not sleep mode by the factory default ,
the interval time is 30sec .
The GPRS web based tracking platform allows real time tracking with the latest Google maps.
Service platform login website : http://211.154.139.208:8000/webgps/
Vehicle management platform website :http://211.154.139.208:8000/vms/
After you added device successfully on the VMS platform , you can send the SMS Commands to activate
device
SMS command format :
ss,apn,user_name,user_code,ip,port,system number,password
E.g.:
ss,cmnet, , ,211.154.139.208,7000, 13862626201,123456
Notes:
If no username and password, please leave it blank,